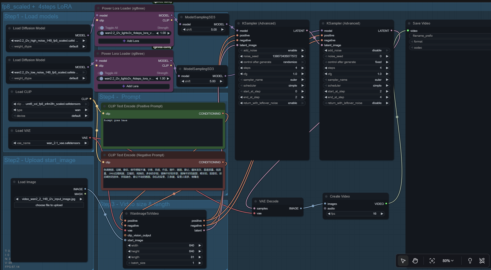
Wan 2.2 multilora
a wan 2.2 workflow that should allow both lightning and also allow you to add extra loras.
wan2.2
2
109
Nodes & Models
UNETLoader
MarkdownNote
LoadImage
Note
CLIPTextEncode
ModelSamplingSD3
WanImageToVideo
KSamplerAdvanced
VAEDecode
CreateVideo
SaveVideo
a wan 2.2 workflow that should allow the use of lightning loras as well as additional loras where necessary
Read more
N




